Development Tools
There are a couple of classification tools available that are particularly useful with complex datamodels.
Filtering
The number of tables shown can be easily reduced by applying a search filter.

This search filter can be added just above the Classification panel. The ‘%’ can be used as wildcard value. This filter does not influence the subsetting process.
S% will select all tables that begin with the letter S.
%S will select all tables that end with the letter S.
%S% will select all tables that contain an S anywhere inside it, but not at the start or end (unless it has one in the middle of the word, too!)
Labels
By adding labels to tables it is easy to create a functional selection of tables. Labels can be managed from the Label menu, which is located on the right of the search panel.
Select one or more labels to filter tables assigned to this label.
Select tables not assigned to labels.
Create a new label.
Remove existing labels.

Labels can be assigned to tables by clicking the right mouse button and selecting one or more labels. This can also be done by selecting multiple tables and assigning labels to them.
This filter does not influence the subsetting process.
Labels cannot be renamed.

Count Rows
The number of rows in tables in the Source database can be counted. This number can be of help at the classification of tables, e.g. what Start table to use. The rows can be counted by right clicking the table(s) and selecting Count rows from the menu. The results are saved to the project file.
This count shows the number of rows present in the Source database, as opposed to the Start filter, which shows only the result of the filter.
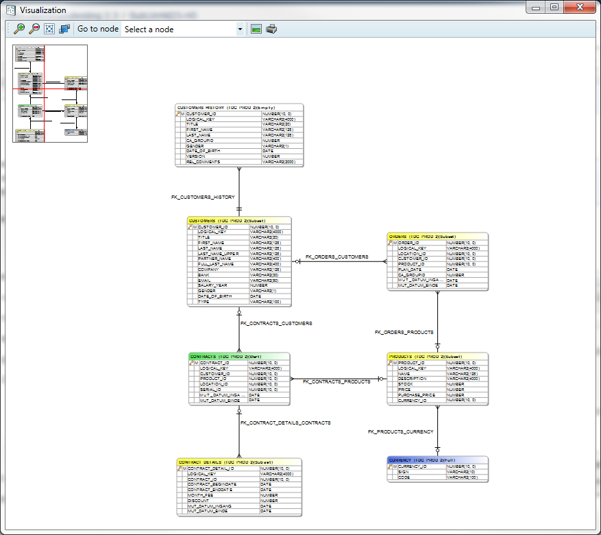
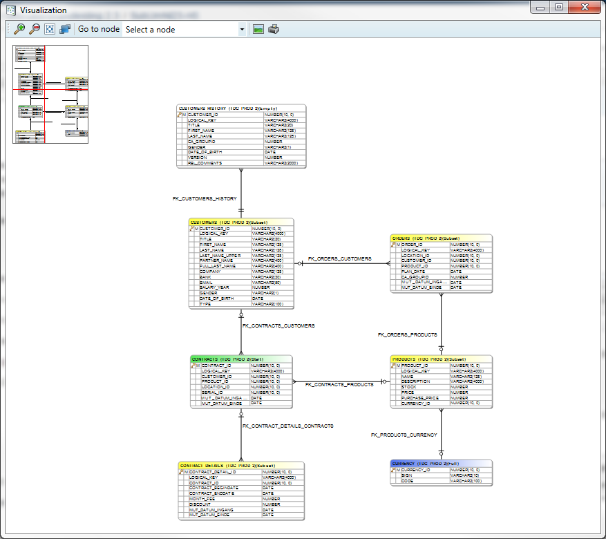
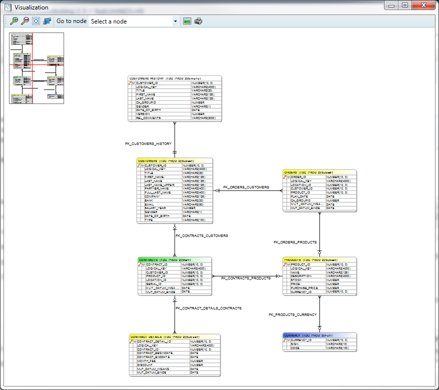
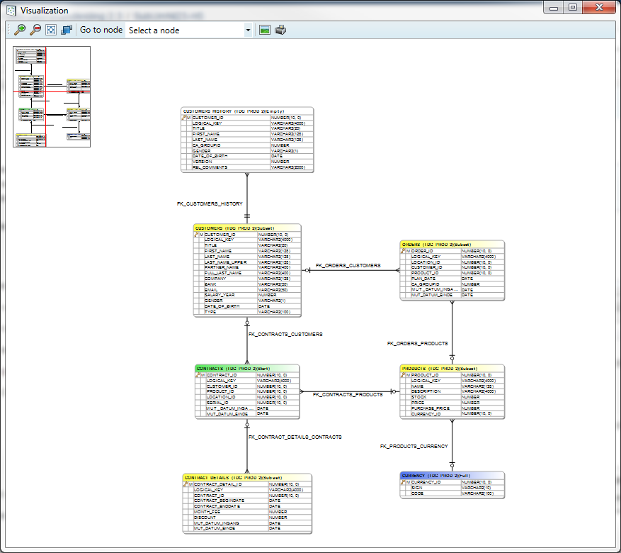
Visualizing the data model
After classification the resulting data model in the Metadata can be visualized by selecting Visualize → Data model from the menu bar.
In the resulting screen choices can be made what tables to show. By default only Unused tables are hidden.
The data model contains all classified entities, including all manually added relations.

Press Visualize.

The tables are shown using the following colour scheme:
Green: Start table
Yellow: Subset
Blue: Full
White: Empty
Grey: Unused
The navigation screen is shown in the left upper corner of the screen. By clicking in it that part of the data model will be centred.
The toolbar has a drop down box where a particular table can be selected, doing this will centre this table. The toolbar also contains buttons to zoom, fit the data model to the screen and save or print the data model.
By right clicking on a table, a menu will appear from which you can execute additional actions:

Move to : this changes the classification.
Parent : This shows all parent table. Selecting a parent table will result in the centration of this table.
Child : This shows all child table. Selecting a child table will result in the centration of this table.
Properties : This gives the option to change the table properties.
Show toolbar: This shows or hides the toolbar.
Center graph: This centres the graph on the current point.
It is possible to remove tables or relations from this scheme by pressing the delete button on your keyboard. This only deletes the table or relation from the graph, and not from the Metadata.
Process model visualization
After classification and determining dependencies, the resulting process can be visualized by selecting the menu option Visualize - > Proces model.
The process model will only show the selected classifications.

Press Visualize.

This screen is similar to the previously described data model. By selecting a table the colours change:
Green: Starttable
Purple: A table that will be processed after the selected table.
Blue: A table that will be processed before the selected table.
Yellow: Other tables
Right clicking a table opens the same menu as in the data model, the only missing options are Parent and Child.

Script Manager
Overview
In order to access the script manager, the user should press Project → Additional scripts.. in the top-left corner of the Privacy interface. Here, the user is able to define custom scripts that can be used in combination with the core Subset functionality. Both SQL and OS-call scripts are supported. Using these scripts, the user can execute almost any database operation allowed by his/her database permissions. Care should be taken however that all SQL scripts are executed over a JDBC connection to the database, so results of queries may be slightly different from when testing these in a DBMS. For almost all use-cases this is not the case however, and any differences can be resolved through some syntax changes. In addition to ‘plain’ SQL, a user can also use PL/SQL (Oracle), Transact SQL (SQL Server) , SQL PL (DB2) or PL/pgSQL (PostgreSQL) to define scripts.
A script will only execute if it is enabled, and the content of the script itself is stored in the scripts sub-folder found within the project folder.
A SQL script is always executed as a single process and will never run parallel with other functions. This is done because it’s difficult to predict which fields will be affected by these scripts, and as such running these parallel could enable the user to create scripts that cause deadlocks on the database.

Script types
Scripts can be divided into two categories:
SQL scripts – scripts which are executed as SQL on the specified database connection.
OS call scripts – scripts which are executed on the command-line on the machine where Subset is running
SQL Scripts
SQL scripts follow the syntax for the specific database used in the Subset project. Some examples include the following:
PL/SQL (Oracle)
Transact SQL (Microsoft SQL Server)
SQL PL (DB2)
PL/pgSQL (PostgreSQL)
OS Call Scripts
Any configured OS call scripts have to match the operating system they are used on (Windows or Linux), and are executed on the operating system where Subset is installed. Alternatively, if a Subset template is uploaded to Runtime the script is executed on the machine where Runtime is installed.
Script Dependencies
It’s possible to indicate when a script must be executed by specifying dependency settings. Currently, a script can either be executed on a specific process step or before/after a specific table. An overview of all options can be found below:
Before Disable process
The Disable Process is the process of disabling and temporarily deleting the Indexes, triggers and constraints including the retrieval of this information and the generation of the RestoreDDL.sql.Before Main process
The Main process is the process of subsetting the data from one database/schema to another. During this step, the database is in a state where there are no constraints on the data and the target database/schema can be modified freely.After Main process
After the main process, the data is subsetted to the target database/schema, but still exists in a state where there are no constraints on the target database/schema. As such, data can still be modified freely.
After Enable process
After the enable process, the run is effectively done. The data has been subsetted, and constraints have been reapplied.
Before or after a specific table
This dependency allows you to execute a script before or after a specific table has been subsetted.
The execution sequence between scripts can also be set by choosing 'Edit dependencies'. This functionality only works when scripts are executed in the same process part. For example, a script executed during the Before Main Process step cannot have a dependency with a script executed during the After Main Process step, as their execution is already logically separated.
Batching of queries through the script manager
Because the script manager functions differently from a native query editor like Microsoft’s SQL Server Management Studio or DBeaver, it’s not always possible to copy over a query one-to-one. One limitation is that batching queries in the Script Manager cannot be done with the standard separator symbol ( ; ). An example of an incorrect script can be found below.

In the above example, the script manager is unable to parse ' ; ', and thus the query will fail. In order to execute multiple batches within one transaction (meaning, separate queries which will rollback if one of them fails), the user can specify a special separator command in the body of the query specified in the script manager. This special command is “ !DPF_QUERY_SEPARATOR! “. If a complex script is being copied over from a database management tool, all query separator symbols can simply be replaced with the separator command, and should not remain in the query.
This works for all supported database types. A correct example of the above query can be found in the image below.

Velocity
For use in Runtime you may choose to allow for Velocity syntax. By default this is disabled, To enable it select the checkbox "Velocity script".
Velocity is a Template engine internally used by DATPROF Runtime to parse code, both Sql scripts and Os call scripts.
Velocity is an Apache project: http://velocity.apache.org/
Using this template engine allows users to reference and/or specify Velocity properties in your own SQL code or OS Scripts.
You can refer to properties by using this syntaxt ${identifier.property}
For DATPROF Runtime all DATPROF Runtime velocity properties are available using the the dpf.parameters identifier.
Example: ${dpf.parameters.DPF_RUN_DATE}
Bare in mind that Velocity parses # and ##. This might affect your code. To handle this situation you either adjust the code and avoid these characters, mark code as "Unparsed content" or disable Velocity for this script.
For more information on the use of Velocity in Runtime check the "Velocity" chapter in the Runtime manual ( http://docs.datprof.com/runtime )
Example Script using Velocity including Comment line and Unparsed content.
set LOG=${dpf.parameters.DPF_ARTIFACTS_DIR}\OutpUt-${dpf.parameters.DPF_RUN_ID}.log
echo.>%LOG%
echo Subset Run Started at: ${dpf.parameters.DPF_RUN_DATE} >>%LOG%
echo Project : ${dpf.parameters.DPF_PROJECT_NAME}>>%LOG%
echo Environmnet: ${dpf.parameters.DPF_ENVIRONMENT_NAME}>>%LOG%
echo Application: ${dpf.parameters.DPF_APPLICATION_NAME}>>%LOG%
## This line is ignored by Velocity
#[[
echo ## End of script>> %LOG%
]]#
Scripts are saved in the ‘Scripts’ subfolder of the project.
DME files
The application allows the user to exchange data models using the Data Model Export (DME) functionality. This functionality saves the data model in a generic DATPROF file format. The resulting file can be used within the DATPROF product range.
Through the menu option
Project → Export Metadata to DME file, the project data model can be exported to a DME file. In the dialog the user can specify the tables (per schema) to be exported. The corresponding foreign keys can be exported too.
Using DME Files has some limitations:
DME files do not support the use of multiple schemas
Foreign Keys with a condition are not exported

Using the menu option Project → Import and Synchronize metadata from DME file, the user can import a data model from a DME file into his project.
About the Execution of PowerShell scripts
The script that is made in DATPROF Privacy is performed with “cmd /c myscript” and therefore it cannot be a PowerShell script. This requires the creation of a separate script file.
The execution policy of PowerShell is by default on “Restricted” and this enables PowerShell scripts from running. By using a “bypass” policy the script can be executed. In this script a PowerShell script can be called in the following way:
Powershell.exe -executionpolicy bypass -File "C:/path/to/mypowershellscript.ps1"